aqua Integration mit Confluence

Testmanagement für Confluence

Erweitern Sie die Fehlerberichterstattung durch eine nahtlose Integration mit Confluence – unterstützt durch die leistungsstarke Testmanagementsoftware von aqua.

Confluence integration

Warum sollten Sie die aqua Testmanagementlösung mit Confluence verwenden?

1

Halten Sie Testfälle im Projektkontext verankert

Die Confluence-Integration von aqua verbindet Ihre Testfälle direkt mit der zugehörigen Projektdokumentation, Anforderungen und Spezifikationen. Schluss mit dem mühsamen Suchen in verschiedenen Systemen – alle Informationen sind verlinkt und zentral zugänglich.

Confluence integration
2

Klare Nachverfolgbarkeit von Anforderungen leicht gemacht

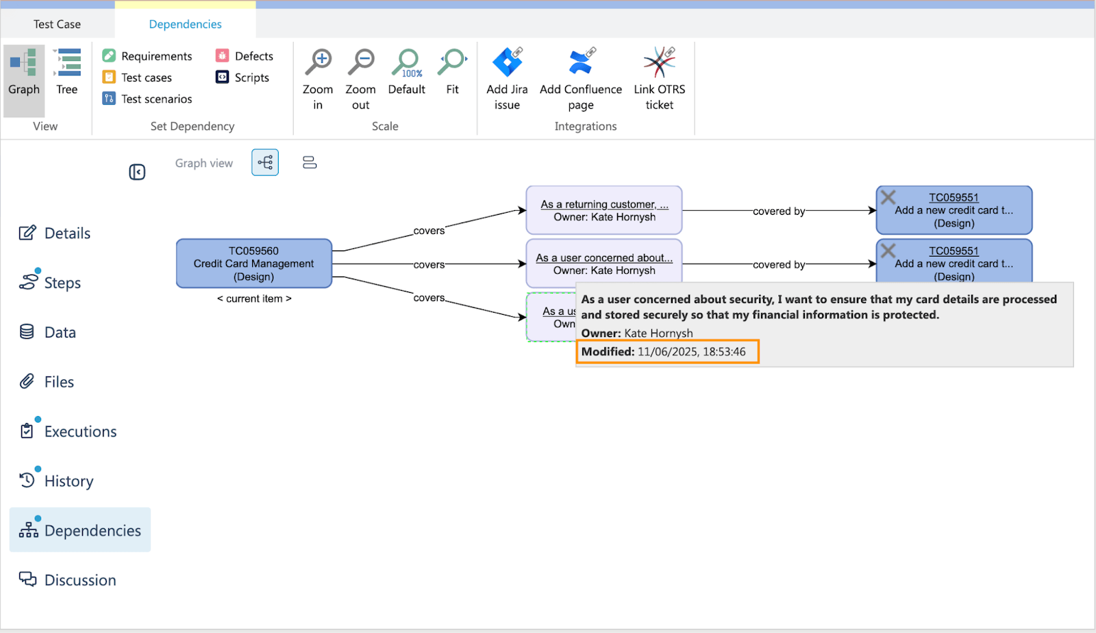
Stellen Sie eindeutige Abhängigkeiten zwischen Ihren Testobjekten in aqua und der Confluence-Dokumentation her. Sehen Sie auf einen Blick, welche Spezifikationen, User Stories oder technischen Dokumente zu welchem Testfall gehören. So stellen Sie eine vollständige Abdeckung der Anforderungen und eine lückenlose Dokumentation sicher.

Requirements between confluence and aqua
3

Teamwissen mühelos über Ihre gesamte Dokumentation hinweg verbinden

Verknüpfen Sie Tests direkt mit Projektwikis, technischen Spezifikationen und Prozessdokumentationen. Ihr QA-Team erhält sofortigen Zugriff auf den benötigten Kontext, während Dokumentationsverantwortliche genau sehen, wie ihre Spezifikationen validiert werden.

Confluence integration connecting

Installieren Sie das aqua-Plugin in Confluence oder verwenden Sie beide Lösungen unabhängig voneinander

1

Greifen Sie auf den Projektkontext zu, ohne das Tool zu wechseln

Rufen Sie verlinkte Confluence-Seiten direkt aus den Testobjekten in aqua auf. Sehen Sie Seitenverantwortliche, Änderungsdaten und Inhaltszusammenfassungen – ohne Ihre Testmanagement-Umgebung zu verlassen. Bleiben Sie fokussiert auf das Testen und behalten Sie gleichzeitig den vollständigen Dokumentationskontext im Blick.

Confluence connection
2

Verbindungen zu lebendiger Dokumentation aufrechterhalten

Während sich Confluence-Seiten weiterentwickeln, bleiben Ihre Testfälle mit den neuesten Versionen verknüpft. Behalten Sie die Kontrolle über die verlinkte Dokumentation und sehen Sie, wann sie zuletzt aktualisiert wurde und von wem. Ihre Tests spiegeln somit stets die aktuellen Anforderungen und Spezifikationen wider.

Maintain living documentation
3

Dokumentationsbeziehungen klar visualisieren

Erkennen Sie auf einen Blick, wie Ihre Testfälle mit der Projektdokumentation verbunden sind – dank intuitiver Graphen- und Baumansichten. So sehen Sie genau, welche Tests bestimmte Anforderungen abdecken und welche Dokumentationsbereiche möglicherweise zusätzliche Testabdeckung benötigen.

visualise documentation
4

Dokumentation mühelos finden und verknüpfen

Suchen Sie nach relevanten Confluence-Seiten, ohne aqua zu verlassen. Finden Sie Seiten per Stichwort oder Titel und verlinken Sie mehrere Seiten innerhalb von Sekunden mit Ihren Testfällen. Kein manuelles Kopieren von URLs oder Wechseln zwischen Systemen – alles geschieht direkt im Test-Workflow.

Linking documentation
5

Kontextwechsel und Informationssuche reduzieren

Beenden Sie das ständige Hin- und Her zwischen Testmanagement und Dokumentation. Dank direkter Verlinkungen und integrierter Suchfunktionen kann sich Ihr Team auf das Wesentliche konzentrieren: mehr testen, weniger suchen.

Context image

Testen Sie das Testfallmanagement-Tool mit Jira-Integration kostenlos

Informieren Sie sich über die 12+ Integrationen

aqua ist das ALM für alle Ihre Bedürfnisse

image

Unendliche Skalierung

Unbegrenzte Anzahl von Testfällen. aqua arbeitet auch bei Millionen von Objekten schnell und hat nicht die Leistungseinschränkungen, die Testmanagement-Tools für Jira haben

Unbegrenzte Anzahl von Testfällen. aqua arbeitet auch bei Millionen von Objekten schnell und hat nicht die Leistungseinschränkungen, die Testmanagement-Tools für Jira haben

image

Manuelle und automatisierte Tests

Beschränken Sie sich nicht nur auf die Integrationen von Jira. Verstärken Sie Ihre Tests mit unseren über 10 nativen Automatisierungsintegrationen. Verwalten Sie die Ergebnisse der Automatisierungstests zusammen mit den manuellen Ergebnissen

Beschränken Sie sich nicht nur auf die Integrationen von Jira. Verstärken Sie Ihre Tests mit unseren über 10 nativen Automatisierungsintegrationen. Verwalten Sie die Ergebnisse der Automatisierungstests zusammen mit den manuellen Ergebnissen

image

Wiederverwendbarkeit

Verwenden Sie Testszenarien, um während der Jira-Tests so viele Testfälle auszuführen, wie Sie benötigen. Massenbearbeitungen zur Aktualisierung tausender Tests auf einmal

Verwenden Sie Testszenarien, um während der Jira-Tests so viele Testfälle auszuführen, wie Sie benötigen. Massenbearbeitungen zur Aktualisierung tausender Tests auf einmal

image

Vielfalt von Integrationen

REST API hilft, jede Software mit aqua zu verbinden. Die Dokumentation umfasst mehr als 600 Seiten, und unser Support ist ebenfalls bereit zu helfen

REST API hilft, jede Software mit aqua zu verbinden. Die Dokumentation umfasst mehr als 600 Seiten, und unser Support ist ebenfalls bereit zu helfen

image

Cloud oder Vor-Ort

aqua Vor-Ort erfüllt alle gesetzlichen Anforderungen. Die Cloud-Server befinden sich in der EU

aqua Vor-Ort erfüllt alle gesetzlichen Anforderungen. Die Cloud-Server befinden sich in der EU

image

Einfache Migration

Die Umstellung auf aqua dauert im Durchschnitt einen Tag. Unser Migrationstool macht es billig

Die Umstellung auf aqua dauert im Durchschnitt einen Tag. Unser Migrationstool macht es billig

Geben Sie Ihrer Jira QS den Schub, den es verdient

FAQ

Wie nutzt man Confluence für Aufgabenmanagement?

Confluence kann für einfaches Aufgabenmanagement mit Checklisten, Task-Report-Makros und durch die Jira-Integration für komplexere Abläufe genutzt werden.

Wie integriert aqua Testmanagement mit Confluence?

aqua verknüpft Testfälle mit Anforderungen, Projektwikis und Dokumentation in Confluence: Das gewährleistet Rückverfolgbarkeit und aktuellen Kontext für QS- und Entwicklerteams.

Ermöglicht aqua die Verknüpfung von Jira- und Confluence-Artikeln für einheitliche QA-Workflows?

Ja, aqua unterstützt die Verknüpfung von Testmanagement-Workflows zwischen Jira und Confluence: Tickets, Anforderungen und Doku werden für einheitliche, automatisierte QS vernetzt.

Welche Vorteile bietet die Confluence-Integration von aqua für QA-Teams?

aqua’s Confluence-Integration ermöglicht QA-Teams Echtzeitzugriff auf aktualisierte Spezifikationen, sofortige Rückverfolgbarkeit und Zusammenarbeit – für weniger manuellen Aufwand und bessere Abdeckung.